这是一款先进的模拟器软件,旨在让用户能在智能设备或电脑上畅玩各类应用。它具备强大的虚拟化技术,可让用户在不同平台运行原本不兼容的程序。该软件支持Windows、Android及ARM架构等多个操作系统与平台。用户通过安装和配置exagear模拟器,能将自己的设备打造成一台主机,从而获得高品质、流畅的使用体验。
1、首先压缩包;
2、exagear模拟器;

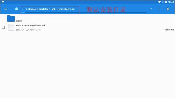
3、在文件管理中找到“main.12.com.eltechs.ed.obb”文件。

4、将“main.12.com.eltechs.ed.obb”文件移动至exagear模拟器的目录当中。
默认存储路径为【storage/emulated/obb/com.eltechs.ed】

5、,解压到内存中的exagear目录下,该目录无需自行创建。
6、启动应用程序,首次加载可能需要较长时间,请耐心等待。若出现错误,请重复上述步骤!进入应用后,选择自己想玩的内容即可。

7、点击后会出现两个选项,第一个是带侧边鼠标键盘的启动模式,第二个是全屏启动模式!选择其中一项后,再选择第二个内购选项。
8、接下来是加载环节,加载时间可能会比较长,请耐心等待一会儿,进入后就能尽情体验了。
【端游种类】
我们为您提供了丰富多样的端游选择,那些陪伴了好几代人的经典游戏,都能在模拟器里流畅运行。
【资源】
内含丰富的资源方式,让您在上快速,
【随意设置】
电脑上的全部操作按钮均可随意设置。
【热火朝天】
体验到玩得热火朝天的感觉,可以到你喜欢的资源。
1、exagear配备多个数据包,导入后就能一键启用,操作便捷,助您在管理电脑数据的同时获取丰富功能,实现快速且多样的玩法。
2、多种工具的巧妙搭配,能让您收获更优质的体验乐趣;这里玩法丰富的工具使用起来也更轻松,助您享受精彩过程,快速沉浸其中。
3、在体验电脑的过程中,能为大家呈现更多功能,借助其中的数据包提供有效辅助,让大家在体验电脑的同时获得令人赞叹的使用感受。
1、在设备上感受端游带来的独特魅力,在体验模拟乐趣的同时确保端游能够流畅运行,设备上的操作模式经过优化后变得更加简便,可适配各类使用场景。
2、增添更多乐趣,在解压后轻松体验,一键即可申请,能尝试到类型多样的乐趣,还可以挑选自己喜欢的模式。
3、借助多样化的选项为大家带来丰富乐趣,涵盖多种类型,让您体验更强烈的乐趣,通过探索模式感受其中的独特体验。
软件体验(新版):4.8
软件界面:4.9
应用功能:4.4
软件星级:3.2
用户推荐:3.9
下载排行