比克尔手机站
exagear模拟器手机正版

exagear模拟器手机正版

  • 类型:系统工具
  • 语言:中文
  • 版本:v3.5.0
  • 更新:2026-03-18 03:47:06
立即下载

exagear模拟器是一款备受欢迎的模拟器工具,拥有丰富的资源库,能让用户轻松体验各类不同类型的内容。通过这款软件,用户可以在移动端快速模拟并运行PC端的程序,感兴趣的玩家可以尝试一下。

exagear模拟器特色

1、exagear是一款自带数据包的PC模拟器直装版本;

2、而且流畅运行一点都不卡,在线联网对战;

3、可以玩各种经典的电脑端,软件全程中文。

exagear模拟器亮点

1.使用前应用会自动识别设备型号,从而让运行更流畅。

2.应用内的所有数据包均经过多次检测,不存在任何病毒异常情况。

3.随时随地都能让你自由打开,尽情挑战和体验其中的乐趣。

exagear模拟器常见问题

exagear模拟器为什么检测不到数据?

数据包位置不正确:

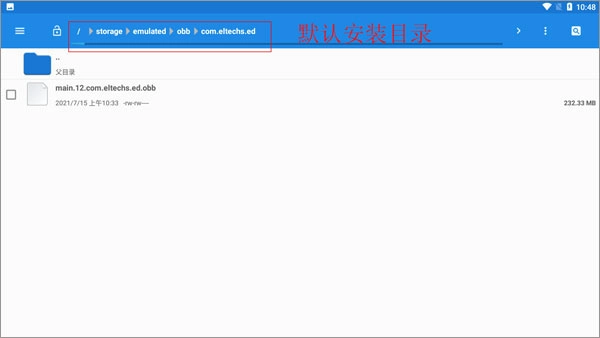
请确认你的.obb数据包存放在正确的文件夹里。举个例子,要是模拟器的包名是com.eltechs.et,那数据包就应该放在/sdcard/Android/obb/com.eltechs.et/这个路径下。

obb文件未正确命名:

数据包的文件名得按照特定规则来命名,一般是main..obb或者.obb,这里的指的是模拟器的包名。

权限问题:

可以检查一下Exagear模拟器是否拥有访问存储位置的足够权限。因为存储权限一旦被禁用,就可能会使应用无法读取数据包。

数据包损坏:

请确认您的.obb文件未损坏。若该文件是通过网络获取的,建议重新下载以保证其完整性。

模拟器版本兼容性:

你使用的Exagear版本或许和数据包存在不兼容的情况。建议检查一下是否有更新的模拟器版本可以使用,或者确认该数据包是否适用于你当前所使用的模拟器版本。

路径问题:

部分用户反馈,需要将相关内容放置或应用于特定目录中,并且要确保符合特定版本的要求。

exagear模拟器指南

1、里面的内容也需要玩家自行探索,并且能提供多样化的选择。

2、主要针对策略类型,提供模拟功能。

3、根据资源的,能够给你最完整的模拟体验。

exagear模拟器优势

1、这里有多种类型可供选择,能让您体验到不同的乐趣,还能探索多样的模式。

2、您还可以体验终端操作的乐趣,尝试通过模拟操作感受终端的魅力,重温当年对计算机的那份兴趣。

3、操作模式简单,跟着教程能收获更多乐趣,解压缩和体验的过程,您可以一键完成。

展开
版本v3.5.0
更新时间2026-03-18 03:47:06
大小7.15MB
  • 官方版
  • 无广告
  • 需网络
软件标签

热门推荐

下载排行

猜你喜欢

能玩端游的免费模拟器推荐 更多>>

能玩端游的免费模拟器推荐,这些软件都是可以轻松帮助用户去自由的进行各种游戏免费玩的软件,在这些软件里面不管是端游、N64、街机、PSP5、FC、NES、Wil等,用户但是可以通过这些软件去让用户可以自由的进行游戏的,而且用户都是可以免费通过软件去进行游戏,让用户可以拥有更好的游戏体验,而且通过软件去玩游戏操作也是十分的简单的,轻松就上手。

Exagear模拟器软件APP版本大全 更多>>

Exagear模拟器一款拥有多种功能可以直接使用的手机模拟器工具软件,用户可以根据自己的使用需求,展开自定义的游戏模拟器软件轻松上手,免费实用的各项专属功能之中,可以体验到更多游戏文件的直接识别与匹配使用,更好的帮助用户在手机上游玩到其他模拟器平台的游戏资源,兼容了更多手机型号自由的进行使用,多版本的Exagear模拟器软件下载,快来试试吧!

相关推荐
copyright 比克尔下载 闽ICP备2024068918号-2